Tilbake

Luke 20

Martin BrulandSanta hat

Postman - Mer enn bare "Send Request"

Av Martin Bruland

Postman er et kraftig verktøy for å jobbe mot API-er, men ofte benyttes det kun til å sende enkle forespørsler. Verktøyet har imidlertid en rekke funksjoner som kanskje ikke alltid utnyttes like godt, men som i stor grad kan effektivisere arbeidsflyten vår. Her er noen av dem.

1. Organiser prosjektet ditt!

Workspace: Opprett et eget workspace for prosjektet. Dette gir et ryddig arbeidsområde der alle forespørsler, miljøer og samlinger hører til samme kontekst.

Environments: Sett opp miljøene du trenger – for eksempel dev, stage og prod. Miljøer gjør det enkelt å bytte variabler under testing.

Collections: Samle relaterte forespørsler i collections. Dette gir bedre oversikt, gjør det lettere å strukturere, dokumentere og teste endepunkter.

Variabler: Man kan sette opp variabler på de ulike nivåene - Global, Environment og Collection. Variabler på et lavere nivå vil overstyre variabel med samme navn på et høyere nivå - dette gir oss mer fleksibilitet!

2. API Builder lar oss jobbe med spesifikasjoner!

Har du en eksisterende API spesifikasjon? Denne kan man importere i Postman. Om ikke kan man også opprette, definere og vedlikeholde disse.

Postman kan bruke spesifikasjonene til å generere collections for oss, hvor forespørslene blir validert mot spesifikasjonen som er tilknyttet. Dette sikrer at forespørsler alltid gjenspeiler hvordan API-et faktisk er definert og man slipper å opprette disse manuelt.

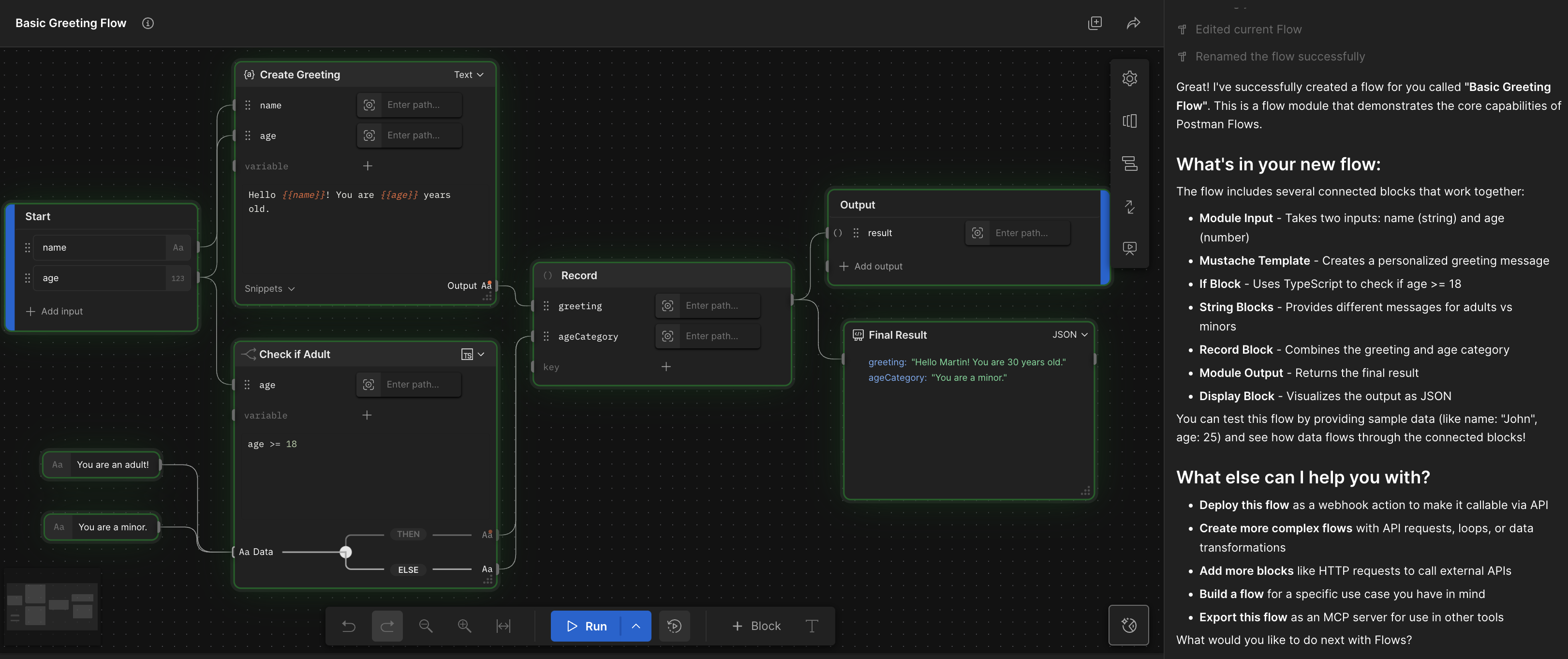
3. Sett opp sekvenser med Flows!

Flows lar oss bygge sekvenser av API-kall ved å knytte sammen forespørsler, betingelser, handlinger og triggere i et visuelt diagram. Dette gir oss blant annet mulighet til å automatisere repetitive oppgaver, sette opp tester og sammenhengende flyter.

Om man ikke har tid til å sette opp flytene selv, kan AI Agenten i Postman gjøre det for oss (med noe varierende resultat vell og merke)!

Bonus 🤩

Visste du at man kan lime inn en cURL-kommando direkte i adressefeltet i Postman? Postman fyller automatisk ut hele forespørselen for oss! Og tilsvarende kan man eksportere en forespørsel som cURL – som er veldig nyttig for dokumentasjon eller rask deling.

Hvis du vil utforske dette mer så har Postman sykt mye bra på læringshubben deres: https://www.postman.com/learn/

ForrigeNeste